案例 EG3210 IPsec传输速率由9000KB降低到200KB
故障主题
EG3210 IPsec传输速率由9000KB降低到200KB
关键字
IPSEC 传输速率低
(一)故障现象描述
某单位反馈使用分支EG3210和总部EG3000UE建立IPSEC隧道用于FTP文件传输,近日发现FTP传输文件速率由9000KB降低到200KB。
正常时候的传输速率:
异常时候的传输速率:
网络拓扑:
(二)故障排查分析
1、基础信息排查
a)检查设备配置
分析设备没开流控、没有异常CPU内存日志、接口带宽没有出现不足的情况。
b) 了解现场故障范围
现场反馈就EG3210这个网点会出现该异常现象,其他NBR设备作为网点未出现传输慢的问题
c) EG3210下联用户使用测速工具进行测速
用户测速可以达到700Mb,基本达到接口1000Mb的速率。说明用户没有被限速,互联网也没有限速用户上网。
2、搭建环境,测试映射场景下的下载速度
分析互联网没有限速,唯一怀疑的是IPSEC隧道传输慢导致。
现场通过总部服务器搭建HFS文件传输,在总部EG3000UE进行映射,分支通过映射地址放通总部HFS服务器进行下载测试。
最终下载可以达到7400KB,说明是IPSEC隧道传输慢导致。
3、复现传输慢现象,总部分支一起抓包分析
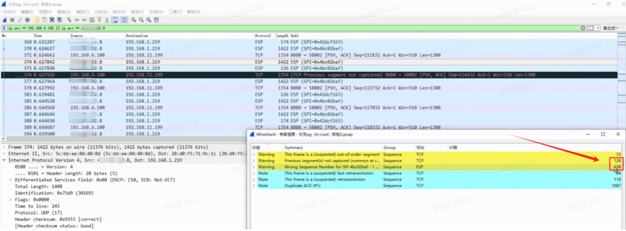
分析抓包文件看到大量TCP Duplicate ACK的信息(TCP丢包或乱序导致),且与运营商网络的ESP丢包现象有强关联性。

- 如图,ESP丢包128个,TCP丢包和乱序也是128个,说明ESP丢包的是TCP报文。
- TCP传输重传,触发TCP降速,导致TCP传输速率不高
- ESP丢包说明,在报文中,可以看到ESP提示报文丢失,ESP报文是按照顺序+1的方式进行传输,此图中,当序号传输到689572的时候,发现689571的报文未收到。

1、规避方案,新建VPDN隧道
为了尽快恢复FTP下载传输业务,在分支EG3210和总部EG3000UE搭建VPDN隧道。将业务引到VPDN隧道,引入后FTP测速恢复9000KB。
但是观察2天后,又出现传输速率慢的情况。将业务从VPDN隧道再切换到IPsec隧道,这个时候IPsec隧道FTP测速也能达到9000KB。
基于以上现象和丢包现象,分析判断运营商针对VPN隧道,如果存在大流量下载的情况下,触发VPN隧道限速或者丢包的现象。
(三)故障根因说明
运营商针对VPN隧道存在丢包的现象,导致TCP报文规律性丢包。出现TCP重新传输,触发TCP降速效果。
(四)故障解决方案
由客户端沟通运营商进行技术分析VPN丢包的原因,并解除限制。
如遇该故障无法定位解决可点击进入:售后闪电兔 处理